Tuesday, May 2, 2023

Famous Date In Where Clause In Sql Ideas

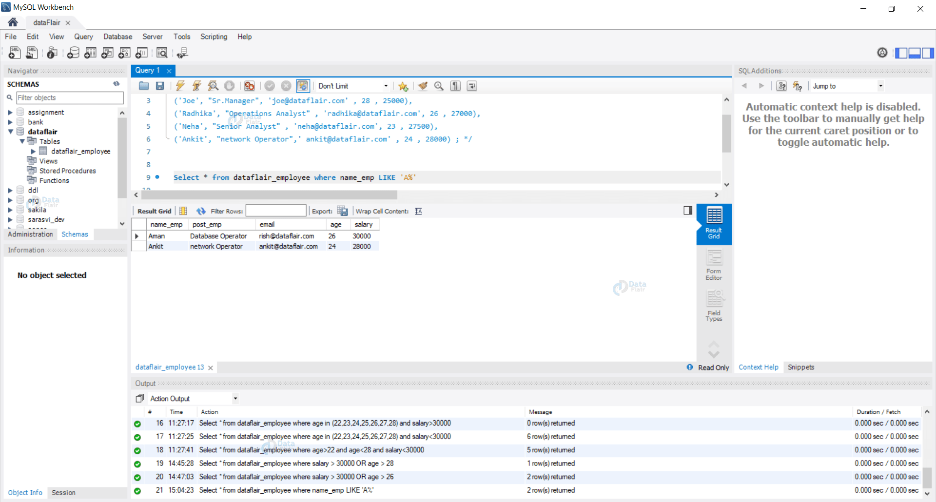
Famous Date In Where Clause In Sql Ideas. We can replace the ' single quote to '' and run, but this should work all the values that come for :column8. Web the basic syntax of an sql query that uses a where clause is:

Using Greater Than and Less Than in SQL Where Clause YouTube
Using Greater Than and Less Than in SQL Where Clause YouTube from www.youtube.com

I need to give this date in my where. Select * from tablename where publishdate >='20110310' and publishdate < '20110311'. Web syntax select column1, column2,.

Ran A Few Queries To See If Any Values Drop Based On The Different Ways The Date Can Be.


Ad wir sind für sie da, wenn ihr sql server sie im stich lässt. Profitieren sie von unserem technischen wissen und erfahrung für optimale effizienz! Web column8 = 48'kytrailer.

Select * From Table Where Cast.


I need to give this date in my where. I used the word should because this is not a hard rule. To find users that registered before 2022, you’ll need to filter them out by putting registration_date in the where clause.

Web I Am In The Process Of Trying To Amalgamate A Pair Of Near Identical Queries, That Use Slightly Different Where Clauses Depending On Parameterised Variables.


Select from where ; Web implementing simple case when statements. When comparing dates, use regular.

Web The Basic Syntax Of An Sql Query That Uses A Where Clause Is:


Web syntax select column1, column2,. The where clause is not only used in select statements, it is also used in update ,. Profitieren sie von unserem technischen wissen und erfahrung für optimale effizienz!

Web If You Do Not Want To Be Bothered By The Date Format, You Could Compare The Column With The General Date Format, For Example.


Web select artikel from liste_vorbestellungen where year (termin_fuer_abholung) = 2017; Simple case when statements in mysql are your starting point for. In the second date i add, i need it to return the day after the date that is being input.

No comments:

Post a Comment

50 small kitchen ideas for even the tiniest of spaces

Table Of Content Build to the Ceiling Lay Brick Floor Tile Turn a stair spandrel into a functional kitchen space. Update your backsplash wit...